Wikihelp
Carga Geral
Guia Permissão de Perfil
Para acessar o Processo de Integração, é necessário possuir a permissão via Perfil configurado no TOTVS. Conceda o acesso no local indicado abaixo:

| Serviços Globais > Segurança > Perfis > Sistema: Educacional > Educacional. |
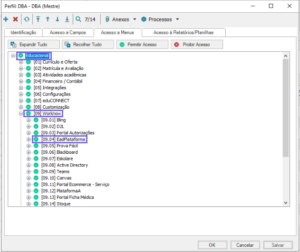
Para conceder permissão, clique duas vezes no perfil desejado.

A tela de configurações e permissão do perfil será exibida.
| Acesso a Menus > Educacional > Worknow > EadPlataforma > Permitir Acesso. |
Depois de configurar os parâmetros, execute o processo para criar os dados no ambiente da EadPlataforma.
| TOTVS Educacional > Worknow > Agrupador EadPlataforma > Processo de Integração. |

Processos de Integração
Nessa tela os campos que devem ser selecionados para integrar com a EadPlataforma.
Estrutura
Selecione quais são os campos configurados nos Parâmetros para serem integrados a EadPlataforma.
- Categorias: vai criar categorias referente à turma/disciplina informada no campo.
- Cursos: ao marcar essa opção o curso é criado no EadPlataforma.
- Grupos: vai criar grupos referente à turma/disciplina informada no campo.
- Etapas/Avaliações: marcando esse checkbox as etapas/avaliações são criadas no EadPlataforma
- Custom: marcando esse checkbox vai executar a fórmula, já que esse campo é uma customização.
Após selecionar os dados a serem exportados para a EadPlataforma. Clique em Avançar e/ou Executar.

O Processo de Integração será executado.

![]()



