Wikihelp
Acesso
Menu
Para acessar o e-commerce educacional, primeiro abra a aba “todos os módulos”.

| TOTVS Educacional > Linha RM > Educacional > Educacional. |
Selecione a aba “Worknow” para acessar os parâmetros de E-commerce Produto e E-commerce Serviço.
| Rm.exe> Educacional > Worknow> Parâmetros Ecommerce Produto > Parâmetros Ecommerce Serviço. |

Portal Ecommerce – Produto
Nesta tela, estão disponíveis todas as opções de parametrização do produto.

Portal Ecommerce – Serviço
Nesta tela, estão disponíveis todas as opções de parametrização do serviço.
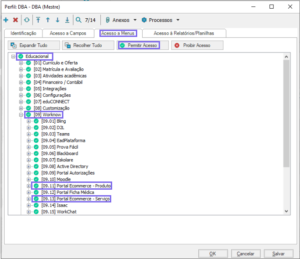
Permissão de Perfil
Para acessar o Processo de Integração, é necessário possuir a permissão via Perfil configurado no TOTVS. Conceda o acesso no local indicado abaixo.

| Serviços Globais > Segurança > Perfis > Sistema: Educacional > Educacional. |
Para conceder permissão, clique duas vezes no perfil desejado.
A tela de configurações e permissão do perfil será exibida.
| Acesso a Menus > Educacional > Workno > Portal Ecommerce Produto > Portal Ecommerce Serviço > Permitir Acesso. |
![]()



