Integração de Notas Plataforma A
Guia de Integração de Notas Plataforma A
Nesta seção, serão realizadas as configurações para a integração de notas entre o TOTV RM e o LXP/AVALIA. É essencial criar no LXP os itens de notas com os mesmos códigos das etapas do RM que serão integradas. O código da etapa é padrão e é gerado durante sua criação.
Exemplo de código da etapa no RM.
Os modelos de etapas podem ser cadastradas no período letivo ou na parametrização por curso, conforme demonstrado abaixo.
- Por período letivo, acesse o seguinte caminho.
| Rm.exe> Educacional > Currículo e Oferta > Oferta > Período Letivo > Anexos > Modelos de Etapa por Período Letivo |
Acesse o TOTVS RM no Menu Educacional
Nesta próxima tela, acesse Currículo e Oferta na opção Período Letivos.
Selecione um período letivo, já cadastrado clique em Anexos e na opção Modelos de etapa por período letivo.
Caso queria incluir um novo Modelo de Etapas por Período Letivo, clique em incluir e preencha todos os campos.
Preencha os campos:
- Tipo da etapa: notas ou faltas
- Código da etapa: defina um código e descrição para o modelo
- Datas de Início e Término da etapa e digitação: defina uma data de início e término desta etapa e data de início e limite de digitação no portal.
- Por Parametrização por Curso, acesse o seguinte caminho.
| Rm.exe> Educacional > Currículo e Oferta > Parametrização por Curso > Anexos > Modelos de Etapa por Matriz Aplicada. |
Acesse o TOTVS RM no Menu Educacional

Nesta próxima tela, acesse Currículo e Oferta na opção Parametrização por Curso.
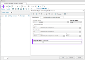
Selecione uma Parametrização por Curso, já cadastrada clique em Anexos e na opção Modelos de etapa da Matriz Aplicada.
Caso queria incluir um novo Modelo de Etapas de Matriz Aplicada, clique em incluir e preencha todos os campos.
Na próxima aba de Configuração do Modelo de Etapa informe os dados necessários para configurar o modelo. 
Na tela abaixo um exemplo de código LXP (ExternalID). Importante informar que o código (ExternalID) é obrigatório e deve ser igual ao código das etapas configuradas dentro do RM TOTVS.

Essas configurações são realizadas antes de dar início às parametrizações da Plataforma A junto à equipe da Worknow.
![]()
Importante: o Grupo A já está alinhado quanto à realização deste procedimento, em caso de dúvidas favor nos contatarem. Com a realização deste procedimento podemos dar início às parametrizações.
![]()



